購物須知
結帳櫃檯
手動下單
訂單查詢
站内搜索
軟體破解
下載目錄
問題反映
常見問題
加入最愛
xyz軟體王
xyz軟體王
xyz軟體王
您現在的位置:
網站首頁
>> 程式軟體光碟 >>
程式設計
>> 碟片詳情
資料庫開發、支援、轉換工具 英文正式版 ModelRight Professional v3.0.0.59-iNViSiBLE
碟片編號:
CB11583
碟片數量:
1片
銷售價格:
200
瀏覽次數:
14940
【
轉載TXT文檔
】
您可能感興趣
您可能也喜歡:
CB42920--KS DB Merge Tools for SQLite 1.23.0 (SQLite資料庫合併軟體) 英文破解版
DVD31194--Microsoft SQL Server 2025 資料庫管理軟體 繁體中文標準版(DVD一片裝)
CB43037--PostgreSQL Maestro 25.9.0.1 (PostgreSQL管理軟體) 英文破解版
CB43065--DbVisualizer Pro 25.3.2 x64 強大的通用資料庫軟體 英文破解版
CB43073--Exportizer Enterprise 10.2.9.440 x64 強大的資料庫導出軟體 英文破解版
碟片介紹
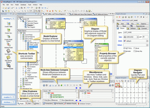
軟體簡介:
資料庫開發、支援、轉換工具 英文正式版 ModelRight Professional v3.0.0.59-iNViSiBLE
官方網址:http://www.modelright.com/
軟體簡介:ModelRight是一款資料庫開發、支援、轉換工具。
購物清單
※您必須購物滿500元
sitemap
xyz
xyz
xyz
xyz
xyz
xyz
xyz
xyz
xyz
xyz
xyz
xyz
xyz
xyz